TEKNIS.ID – Cara download Windows 10 ISO original gratis resmi Microsoft kini dapat dilakukan dengan mudah. Ada banyak website yang menyediakan halaman download Windows 10. Namun, sebaiknya Anda tidak mendownload Windows 10 selain di website resmi Microsoft.
Sangat berbahaya jika Anda mendownload Windows 10 di website abal-abal, karena tingkat keamanannya sangat rendah. Oleh karena itu, kali ini kami akan memberitahukan bagaimana cara download Windows 10 yang paling aman dan legal.
Dapat kami pastikan bahwa Windows 10 yang Anda download nantinya asli 100% karena di download langsung dari website Microsoft. Entah itu Windows 10 32 bit ataupun windows 10 64 bit.
Sebenarnya Microsoft juga sudah menyediakan sebuah tool untuk mempermudah penggunanya ketika hendak mendownload Windows 10. Tool ini bernama Media Creation Tool yang bisa bisa didapatkan secara gratis dan ukuran filenya sangat kecil hanya sekitar 20 MB saja.
Nah, berikut ini cara download Windows 10 original dengan mudah di browser Chrome, Firefox, dan menggunakan Media Creation Tool.
Baca juga: Cara Download Windows 11 ISO Original Gratis Resmi dari Microsoft
Cara Download Windows 10 ISO Original di Google Chrome

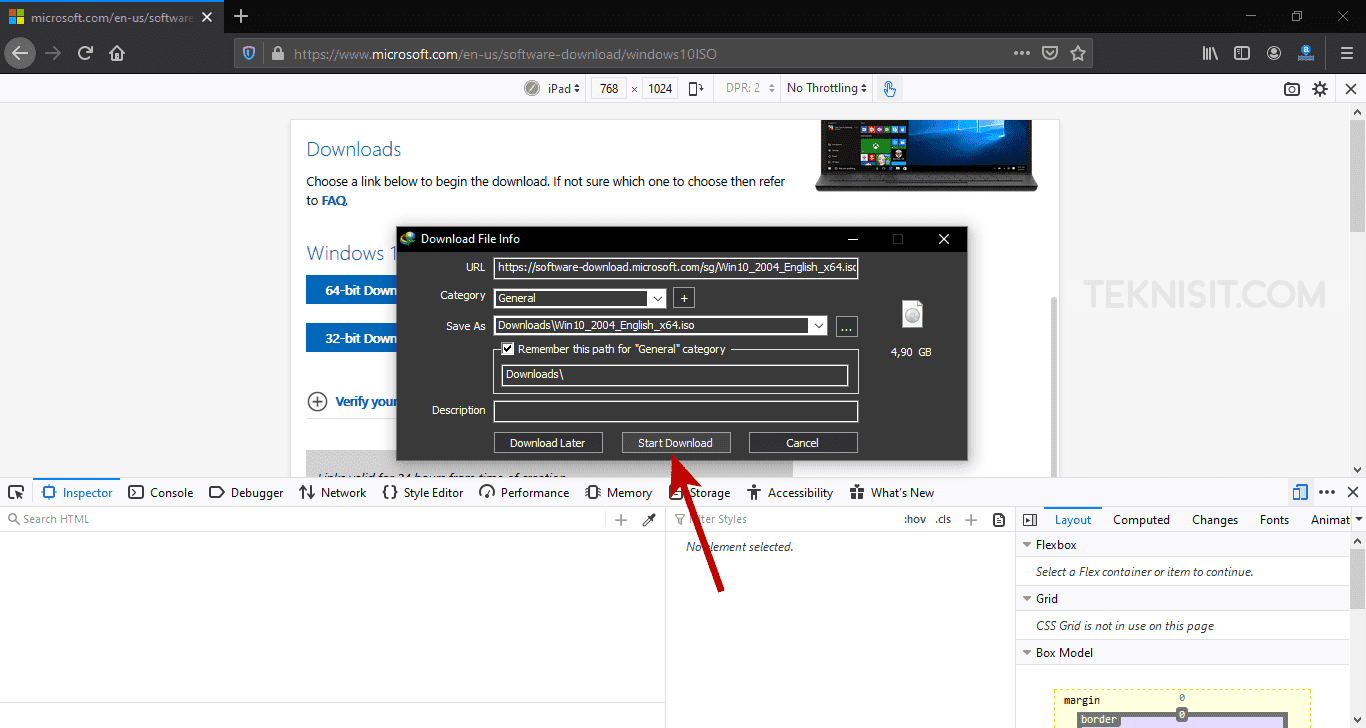
- Buka halaman download Windows 10.
- Klik kanan pada halaman Microsoft, lalu pilih Inspect.

- Klik Toggle device toolbar di pojok kiri bawah.

- Selanjutnya pilih device yang tidak menggunakan sistem operasi Windows. Disini kami memilih device iPad Pro.

- Atur ukuran layar agar tidak terlalu kecil. Disini kami menggunakan ukuran 75%.

- Kemudian refresh halaman dengan menekan tombol F5.
- Pilih edisi Windows 10 yang ingin di download. Biasanya hanya tersedia versi terbaru saja. Selanjutnya klik Confirm.

- Pilih bahasa dalam Windows 10. Umumnya menggunakan bahasa English. Selanjutnya klik Confirm.

- Pilih arsitektur Windows 10 yang ingin di download.

- Klik Start Download. Jika Anda tidak menggunakan IDM, maka klik Save.

- Untuk mengembalikan ketampilan awal, klik Toggle device toolbar seperti pada langkah nomor 3.
Simak juga: Cara Membuat Bootable Flashdisk Windows 10
Cara Download Windows 10 Full Version Gratis di Mozila Firefox
- Buka halaman download Windows 10.
- Klik kanan pada laman Microsoft, lalu pilih Inspect Element.

- Klik Responsive Design Mode (Ctrl+Shift+M).

- Pilih device yang tidak menggunakan sistem operasi Windows. Disini kami memilih iPad.

- Refresh halaman download Windows 10 dengen menekan tombol F5.
- Pilih edisi Windows 10, lalu klik Confirm.

- Pilih bahasa English, lalu klik Confirm.

- Pilih arsitektur Windows 10 yang ingin di download.

- Klik Start Download. Apabila Anda tidak menggunakan IDM, pilih Save File, lalu klik OK.

- Untuk mengembalikan Firefox ketampilan awal, Klik Responsive Design Mode (Ctrl+Shift+M).
Lanjut baca: Cara Install Windows 10 dengan Flashdisk dan DVD
Cara Download Windows 10 dengan Media Creation Tool Resmi dari Microsoft
- Buka halaman Windows 10 di website Microsoft, kemudian klik Download tool now untuk mendownload Media Creation Tool.

- Jalankan Media Creation Tool, lalu klik Accept.

- Pilih Create installation media (USB flash drive, DVD, or ISO file) for another PC, lalu klik Next.

- Hilangkan centang pada kotak Use the recommended options for this PC, lalu pilih bahasa, edisi, dan arsitektur Windows 10 sesuai keinginan. Selanjutnya klik Next.

- Pilih ISO file, lalu klik Next.

- Tentukan lokasi folder penyimpanan. Ganti nama file sesuai keinginan, lalu klik Save.

- Proses download Windows 10 sedang berjalan dan tunggu sampai benar-benar selesai.

- Windows 10 berhasil di download, selanjutnya klik Finish.

Selanjutnya: Cara Instal Windows 10 dengan Flashdisk
Konklusi
Dengan begitu Anda sudah mendapatkan Windows 10 ISO Image Asli / Original Dari Microsoft secara resmi. Dalam hal ini, file ISO Windows 10 tersebut legal digunakan. Dengan begitu, Anda bisa install ulang Windows 10 dengan file ISO Windows 10 terbaru tersebut.
Itulah beberapa cara download Windows 10 original gratis. Dengan mengikuti tutorial di atas berarti Anda akan mendapatkan Windows 10 original secara gratis dan legal.
Apakah masih ada cara lain? Silahkan teman-teman tuliskan pada kolom komentar di bawah ini apabila mengetahui cara lain download Windows 10.







mantap sangat berguna ilmunya
penjelasan sangat jelas dan rinci, jadi mudah dipahami, lo keren bro
Belum aktif, untuk aktivasi Windows 10 ada lagi prosesnya.
itu sudah langsung aktif atau ada prosesnya lagi..??
Bisa, langsung buka aja situs download Windows 10
Kalau download dari android bisa ga, gimana caranya.
Tutorial ini akan mendownload Windows 10 All In One
kalo mau download yang win 10 pro gimana?
Dear Pak Revan.
Saya selalu gagal setiap resetting di Laptop Lenovo Idea pad 320.
Saya menggunakan windows 10.
Mohon pencerahan.
TeknisIT sangat bagus👍
Thanks.
Kind regards.
Wasito
Sama-sama
semoga lancar ntar prosesnya
mkasih gan
Oke sama-sama
LUAR BIASA…
TERIMA KASIH PAK RIVAN, TUTORIAL INI SANGAT BERMANFAAT.